NKOS Draft Application Profile
* * *
NKOS Application Profile (Comment Draft)

- Title:
- NKOS Application Profile (Comment Draft)
- Creator:
- DCMI/NKOS Task Group
- Editors
- Marcia Zeng
Maja Zumer - Identifier:
- http://dublincore.org/dcx/nkos-terms/drafts/2015-01-15/
- Date Issues:
- 2015-01-15
- Document Status:
- [DRAFT] Community Specification: Application Profile
- Description:
- An application profile for the description of knowledge organization systems (KOS) including the KOS' data model, type, protocol, status, responsible body, available format, affectivity, and other descriptive data of import to terminology registries, service registries, vocabulary users (machine and human), and retrieval systems.
- Public Comment Period:
- January 15, 2015-February 16, 2015
- Comments Email:
- [email protected]
To be licensed under a Creative Commons Attribution 4.0 International License.
DOCUMENT STATUS: This is a Public Comment Draft of the DCMI Community Specification Committee (CSC) and is intended for public review and comment. It is inappropriate to cite this document as other than work in progress.
Table of Contents
-
- Purpose & Scope
-
- Functional Requirements
-
- Domain Model
-
- Namespaces/Vocabularies Used
-
- Index of Terms
-
- Definitions
-
- Classes
-
- Properties
-
- Turtle Serialization
-
- Application Profile Development History
1. Purpose & Scope of the Application Profile
@@@
2. Functional Requirements
@@@
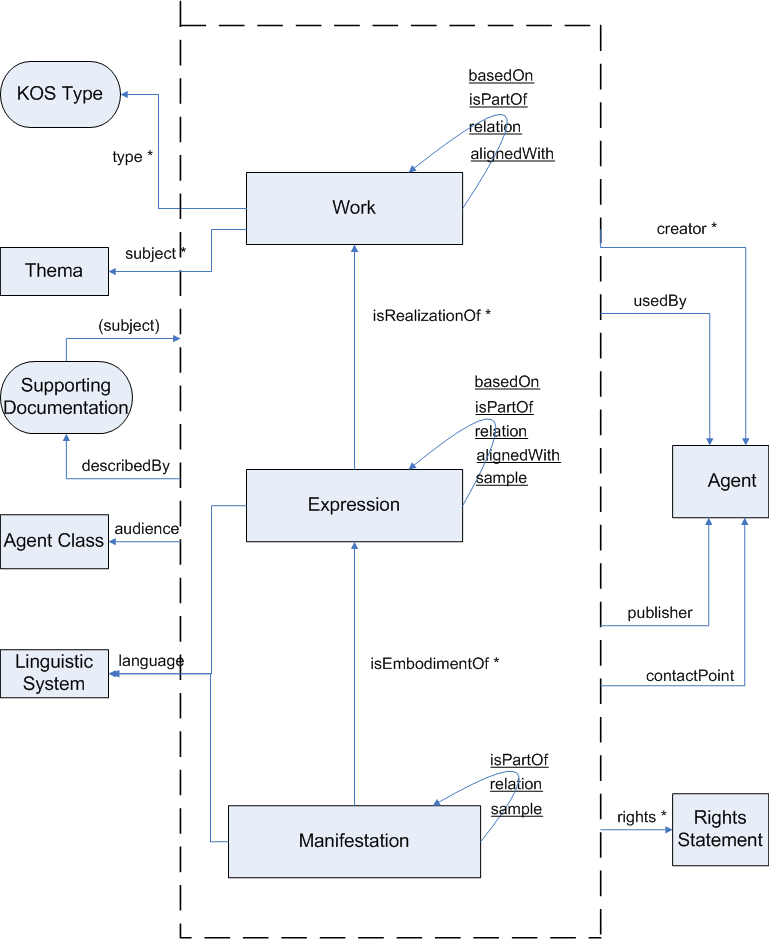
3. Domain Model
Modeling Question (Stuart): The use of the FRBR model as a base seems to me to introduce some complexities that I can't resolve given the set of classes and properties in the profile. These complexities are inherent in the FRBR model and are the subject matter of considerable current discussion. As framed, the FRBR classes represent distinct sets of "things" that are logically related but actually experienced in practical terms as a unified "thing"--a book (as a whole), a KOS (as a whole). There are properties in the profile (e.g., nkos:serviceOffered) that arguably belong to instances of the "whole" on occasion (if not always) and yet we can only frame the subject of such property assertions in terms of the available individual classes. Bottom line, don't you need a KOS entity to represent the "whole"? As it stand, it seems as though I can describe the pieces of a possible KOS, but not a KOS as a whole—perhaps something akin to skos:ConceptScheme.
4. Namespaces/Vocabularies Used
| Prefixed Used |
Vocabulary Title |
Namespace Name |
|---|---|---|
| adms | Asset Description Metadata Schema (ADMS) | http://www.w3.org/ns/adms# |
| dc | The Dublin Core™ Metadata Element Set, v1.1 | http://purl.org/dc/elements/1.1/ |
| dcat | Data Catalog Vocabulary (DCAT) | http://www.w3.org/ns/dcat# |
| dct | Dublin Core™ Terms | http://purl.org/dc/terms/ |
| frbrer | Functional Requirements for Bibliographic Records (FRBR) | http://iflastandards.info/ns/fr/frbr/frbrer/ |
| frsad | Functional Requirements for Subject Authority Data | http://iflastandards.info/ns/fr/frsad/ |
| nkos | NKOS Terms | http://purl.org/dcx/nkos-terms/ |
| nkosType | NKOS Type Vocabulary | http://purl.org/dcx/nkosType/ |
| vann | Vocabulary for Annotating Vocabulary Descriptions | http://purl.org/vocab/vann/ |
| wdrs | POWDER-S Vocabulary | http://www.w3.org/2007/05/powder-s# |
5. Index of Terms in the NKOS Application Profile
-
Classes Used from Other Namespaces in the Application Profile:
- Agent
- AgentClass
- Asset
- Expression
- LinguisticSystem
- Manifestation
- MediaTypeOrExtent
- RightsStatement
- Thema
- Work
-
Properties Defined in the /nkos-terms/ Namespace for the Application Profile:
- alignedWith
- basedOn
- sizeNote
- serviceOffered
- updateFrequency
- usedBy
-
Properties Used from Other Namespaces in the Application Profile:
- alignedWith
- audience
- basedOn
- describedBy
- contactPoint
- created
- creator (resource)
- creator (literal)
- describedBy
- description
- format
- identifier
- isEmbodimentOf
- isPartOf
- isRealizationOf
- issued
- language
- modified
- publisher (resource)
- publisher (literal)
- relation
- rights
- sample
- subject (resource)
- subject (literal)
- title
- type
6. Definitions
In the following term tables, each term is specified with the following minimal set of attributes:
| Name: | A token appended to the URI of the LRMI namespace to create the URI of the term. |
| Label: | The human-readable label assigned to the term. |
| URI: | The Uniform Resource Identifier used to uniquely identify a term. |
| Definition: | A statement that represents the concept and essential nature of the term. |
| Type of Term: | The type of term—class or property. |
| Date Issued/Modified: | The type of term was created or modified. |
Where applicable, the following attributes provide additional information about a term and its use:
| Description: | Additional information about the term or its application. | References: | A resource referenced in the Definition or Description. |
| Subproperty Of: | A property of which the described term is a subproperty. |
| Subclass Of: | A class of which the described term is a subclass. |
| Equivalent Class: | A class to which the described term is equivalent (owl:equivalentClass). |
| Equivalent Property: | A property to which the described term is equivalent (owl:equivalentProperty). |
| Has Domain: | Any resource that has a given property is an instance of one or more classes (rdfs:domain). |
| Has Range: | The values of a property are instances of one or more classes. (rdfs:range) |
| Domain Includes: | Relates a property to a class that is (one of) the type(s) the property is expected to be used on. (https://schema.org/domainIncludes). |
| Range Includes: | Relates a property to a class that constitutes (one of) the expected type(s) for values of the property. (https://schema.org/rangeIncludes). |
| Usage Note: | A reference to a resource that provides information on how this resource is to be used. (http://purl.org/vocab/vann/usageNote). |
| See Also: | A resource which provides further information about the class or property (rdfs:seeAlso). |
| Obligation: | An indication of whether a property or class is required in a NKOS metadata description. Mandatory = a statement using this property/class is required, Optional/Recommended = a statement using this property/class is optional but recommended, Optional = a statement using this property/class is optional, |
| Condition: | Information on any additional conditions on the obligation to include a statement referencing the property in a description of a resource of the specified type |
| Minimum Occurrences: | The minimum number of statements referencing this property that can occur in a description of a resource of the specified type. |
| Maximum Occurrences: | The maximum number of statements referencing this property that can occur in a description of a resource of the specified type. |
7. Classes Used
| Name | Agent |
| Label | Agent |
| URI: | dct:Agent |
| Definition: | A resource that acts or has the power to act |
| Type of Term: | rdfs:Class |
| Date Draft Issued: | 2015-@@-@@ |
| Name | AgentClass |
| Label | Agent Class |
| URI: | dct:AgentClass |
| Definition: | A group of agents |
| Description: | Examples of Agent Class include groups seen as classes, such as students, women, charities, lecturers. |
| Type of Term: | rdfs:Class |
| Date Draft Issued: | 2015-@@-@@ |
| Name | Asset |
| Label | Asset |
| URI: | adms:Asset |
| Definition: | An abstract entity that reflects the intellectual content of the asset and represents those characteristics of the asset that are independent of its physical embodiment. This abstract entity combines the FRBR entities work (a distinct intellectual or artistic creation) and expression (the intellectual or artistic realization of a work) [FRBR]. |
| Description: | Assets can be versioned. Every time the intellectual content of an asset changes, the result is considered to be a new asset that can be linked to previous and next versions of the Asset. |
| Type of Term: | rdfs:Class |
| References: | [FRBR] http://en.wikipedia.org/wiki/Functional_Requirements_for_Bibliographic_Records |
| Date Draft Issued: | 2015-@@-@@ |
| Name | Expression |
| Label | Expression |
| URI: | frbrer:C1002 |
| Definition: | The intellectual or artistic realization of a work in the form of alpha-numeric, musical, or choreographic notation, sound, image, object, movement, etc., or any combination of such forms. |
| Type of Term: | rdfs:Class |
| Usage Note: | A particular version of the KOS, such as in a particular language or an abridgment. |
| Date Draft Issued: | 2015-@@-@@ |
| Name | LinguisticSystem |
| Label | Linguistic System |
| URI: | dct:LinguisticSystem |
| Definition: | A system of signs, symbols, sounds, gestures, or rules used in communication. |
| Description: | Examples include written, spoken, sign, and computer languages. |
| Type of Term: | rdfs:Class |
| Date Draft Issued: | 2015-@@-@@ |
| Name | Manifestation |
| Label | Manifestation |
| URI: | frbrer:C1003 |
| Definition: | The physical embodiment of an expression of a work. |
| Type of Term: | rdfs:Class |
| Usage Note: | Examples are: the printed edition of a thesaurus’ 2010 English version, the SKOS Linked Data representation of the same version. |
| Date Draft Issued: | 2015-@@-@@ |
| Name | MediaTypeOrExtent |
| Label | Media Type Or Extent |
| URI: | dct:MediaTypeOrExtent |
| Definition: | A media type or extent. |
| Type of Term: | rdfs:Class |
| Date Draft Issued: | 2015-@@-@@ |
| Name | RightsStatement |
| Label | Rights Statement |
| URI: | dct:RightsStatement |
| Definition: | A media type or extent. |
| Type of Term: | rdfs:Class |
| Date Draft Issued: | 2015-@@-@@ |
| Name | Thema |
| Label | Thema |
| URI: | frsad:Thema |
| Definition: | Any entity used as a subject of a work. |
| Type of Term: | rdfs:Class |
| Usage Note: | A subject domain to which the KOS belongs. It can be a broad subject or any number of narrower subjects. Suggest using a controlled vocabulary for those subjects. |
| Date Draft Issued: | 2015-@@-@@ |
| Name | Work |
| Label | Work |
| URI: | frbrer:C1001 |
| Definition: | A distinct intellectual or artistic creation. |
| Type of Term: | rdfs:Class |
| Usage Note: | Usually a KOS as a whole is a work, e.g., ASIS&T Thesaurus. |
| Date Draft Issued: | 2015-@@-@@ |
8. Properties
| Name | alignedWith |
| Label | Aligned With |
| URI: | http://purl.org/dcx/nkos-terms/alignedWith |
| Definition: | A related resource on which the described resource is aligned with. |
| Type of Term: | rdf:Property |
| Domain Includes: |
frbrer:C1001 frbrer:C1002 |
| Range Includes: |
frbrer:C1001 frbrer:C1002 |
| Date Draft Issued: | 2015-@@-@@ |
| Name | audience |
| Label | Audience |
| URI: | http://purl.org/dcx/nkos-terms/audience |
| Definition: | A class of entity for whom the resource is intended or useful. |
| Domain Includes: |
frbrer:C1001 frbrer:C1002 frbrer:C1003 |
| Range Includes: | dc:AgentClass |
| Usage Note: | Recommend using a controlled vocabulary. |
| Date Draft Issued: | 2015-@@-@@ |
| Name | basedOn |
| Label | Based On |
| URI: | nkos:basedOn |
| Definition: | A resource used as the source for a derivative resource. |
| Type of Term: | rdf:Property |
| Domain Includes: |
frbrer:C1001 frbrer:C1002 |
| Range Includes: |
frbrer:C1001 frbrer:C1002 |
| Date Draft Issued: | 2015-@@-@@ |
| Name | describedBy |
| Label | Supporting documentation |
| URI: | wdrs:describedBy |
| Definition: | The relationship A 'describedBy' B asserts that resource B provides a description of resource A. |
| Description: | { ERROR: See model } There are no constraints on the format or representation of either A or B, neither are there any further constraints on either resource. |
| Type of Term: | rdf:Property |
| Domain Includes: |
frbrer:C1001 frbrer:C1002 frbrer:C1003 |
| Range Includes: | { ERROR: See model } frbrer:C1001 { ERROR: See model } frbrer:C1002 |
| Date Draft Issued: | 2015-@@-@@ |
| Name | contactPoint |
| Label | Contact |
| URI: | dcat:contactPoint |
| Definition: | Links an asset to a contact point from where further information about an Asset can be obtained. |
| Type of Term: | rdf:Property |
| Domain Includes: |
frbrer:C1001 frbrer:C1002 frbrer:C1003 |
| Range Includes: | dct:Agent |
| Date Draft Issued: | 2015-@@-@@ |
| Name | created |
| Label | Date Created |
| URI: | dct:created |
| Definition: | Date of creation of the resource. |
| Description: | A point or period of time associated with an event in the lifecycle of the resource. Date may be used to express temporal information at any level of granularity. |
| Type of Term: | rdf:Property |
| Domain Includes: | { QUESTION: Creation date of what? } |
| Range Includes: |
rdfs:Literal dct:W3CDTF |
| Usage Note: | Recommended best practice is to use an encoding scheme, such as the W3CDTF profile of ISO 8601 [W3CDTF]. |
| Date Draft Issued: | 2015-@@-@@ |
| Name | creator |
| Label | Creator |
| URI: | dct:creator |
| Definition: | An entity primarily responsible for making the resource. |
| Description: | Examples of a Creator include a person, an organization, or a service. |
| Type of Term: | rdf:Property |
| Domain Includes: |
frbrer:C1001 frbrer:C1002 frbrer:C1003 |
| Range Includes: | dct:Agent |
| Usage Note: | Core element. Use when the value is a resource. |
| Date Draft Issued: | 2015-@@-@@ |
| Name | creator |
| Label | Creator |
| URI: | dc:creator |
| Definition: | An entity primarily responsible for making the resource. |
| Description: | Examples of a Creator include a person, an organization, or a service. |
| Type of Term: | rdf:Property |
| Domain Includes: |
frbrer:C1001 frbrer:C1002 frbrer:C1003 |
| Range Includes: | rdfs:Literal |
| Usage Note: | Core element. Use when the value is a literal. |
| Date Draft Issued: | 2015-@@-@@ |
| Name | describedBy |
| Label | Described By |
| URI: | wdrs:describedBy |
| Definition: | The relationship A 'describedBy' B asserts that resource B provides a description of resource A. |
| Description: | { ERROR: See model; Perhaps B but not A. In the model, A is of the classes Work, Expression, Manifestation } There are no constraints on the format or representation of either A or B, neither are there any further constraints on either resource. |
| Type of Term: | rdf:Property |
| Domain Includes: |
frbrer:C1001 frbrer:C1002 frbrer:C1003 |
| Range Includes: | rdfs:Literal |
| Date Draft Issued: | 2015-@@-@@ |
| Name | description |
| Label | Description |
| URI: | dct:description |
| Definition: | An account of the resource. |
| Description: | Description may include but is not limited to: an abstract, a table of contents, a graphical representation, or a free-text account of the resource. |
| Type of Term: | rdf:Property |
| Domain Includes: | { Description of what? } |
| Range Includes: | { Is this intended to be a literal? } rdfs:Literal |
| Date Draft Issued: | 2015-@@-@@ |
| Name | format |
| Label | Format |
| URI: | dct:format |
| Definition: | The file format, physical medium, or dimensions of the resource. |
| Description: | Examples of dimensions include size and duration. Recommended best practice is to use a controlled vocabulary such as the list of Internet Media Types [MIME]. |
| Type of Term: | rdf:Property |
| Domain Includes: | { Which resource(s) have a format? } |
| Range: | dct:MediaTypeOrExtent |
| References: | [MIME] http://www.iana.org/assignments/media-types/ |
| Date Draft Issued: | 2015-@@-@@ |
| Name | identifier |
| Label | Identifier |
| URI: | dct:identifier |
| Definition: | An unambiguous reference to the resource within a given context. |
| Description: | Recommended best practice is to identify the resource by means of a string conforming to a formal identification system. |
| Type of Term: | rdf:Property |
| Domain Includes: | { Identifier of what? Work? Expression? Manifestation? } |
| Range: | rdfs:Literal |
| Date Draft Issued: | 2015-@@-@@ |
| Name | isEmbodimentOf |
| Label | Is Embodiment Of |
| URI: | frbrer:isEmbodimentOf |
| Definition: | Relates a manifestation to an expression that is embodied in the manifestation. |
| Type of Term: | rdf:Property |
| Domain: | frbrer:C1003 |
| Range: | frbrer:C1002 |
| Usage Note: | Core property. |
| Date Draft Issued: | 2015-@@-@@ |
| Name | isPartOf |
| Label | Is Part Of |
| URI: | dct:isPartOf |
| Definition: | A related resource in which the described resource is [physically or] logically included. |
| Type of Term: | rdf:Property |
| Domain Includes: |
frbrer:C1001 frbrer:C1002 frbrer:C1003 |
| Range Includes: |
frbrer:C1001 frbrer:C1002 frbrer:C1003 |
| Usage Note: | { Stuart: I don't understand this usage note at all--a KOS? Model shows this property used in domain/range pairings for Work, Expression & Manifestation...i.e., Work--iPartOf-->Work, Expression--isPartOf-->Expression, Manifestation--isPartOf-->Manifestation } A related KOS, in which the described KOS is logically included. |
| Date Draft Issued: | 2015-@@-@@ |
| Name | isRealizationOf |
| Label | Is Realization Of |
| URI: | frbrer:isRealizationOf |
| Definition: | Relates an expression to the work that is realized through the expression. |
| Type of Term: | rdf:Property |
| Domain: | frbrer/C1002 |
| Range: | frbrer/C1001 |
| Date Draft Issued: | 2015-@@-@@ |
| Name | issued |
| Label | Date Issued |
| URI: | dct:issued |
| Definition: | Date of formal issuance (e.g., publication) of the resource. |
| Type of Term: | rdf:Property |
| Domain Includes: | { Date issued for what resources? } @@@ |
| Range Includes: |
rdfs:Literal { WHY NOT (also): }dct:W3CDTF |
| Usage Note: | Core property. |
| Date Draft Issued: | 2015-@@-@@ |
| Name | language |
| Label | Language |
| URI: | dot:language |
| Definition: | A language of the resource. |
| Description: | Recommended best practice is to use a controlled vocabulary such as RFC 4646 [RFC4646]. |
| Type of Term: | rdf:Property |
| Domain Includes: | { Language of which resources in the model? } |
| Range: | http://purl.org/dc/terms/LinguisticSystem |
| References: | [RFC4646] http://www.ietf.org/rfc/rfc4646.txt |
| Date Draft Issued: | 2015-@@-@@ |
| Name | modified |
| Label | Date Modified |
| URI: | dct:modified |
| Definition: | Date on which the resource was changed. |
| Type of Term: | rdf:Property |
| Domain Includes: | { Modification date for which resources? } @@@ |
| Range Includes: |
rdfs:Literal { WHY NOT (also): } dct:W3CDTF |
| Date Draft Issued: | 2015-@@-@@ |
| Name | publisher |
| Label | Publisher |
| URI: | dct:publisher |
| Definition: | An entity responsible for making the resource available. |
| Description: | Examples of a Publisher include a person, an organization, or a service. |
| Type of Term: | rdfs:Property |
| Domain Includes: |
frbrer:C1001 frbrer:C1002 frbrer:C1003 |
| Range: | dct:Agent |
| Usage Note: | Use when value is a resource. |
| Date Draft Issued: | 2015-@@-@@ |
| Name | publisher |
| Label | Publisher |
| URI: | dc:publisher |
| Definition: | An entity responsible for making the resource available. |
| Description: | Examples of a Publisher include a person, an organization, or a service. |
| Type of Term: | rdfs:Property |
| Domain Includes: |
frbrer:C1001 frbrer:C1002 frbrer:C1003 |
| Range: | rdfs:Literal |
| Usage Note: | Use when value is a literal. |
| Date Draft Issued: | 2015-@@-@@ |
| Name | relation |
| Label | Relation |
| URI: | dct:basedOn |
| Definition: | A related resource. |
| Type of Term: | rdf:Property |
| Domain Includes: |
frbrer:C1001 frbrer:C1002 frbrer:C1003 |
| Range Includes: |
frbrer:C1001 frbrer:C1002 frbrer:C1003 |
| Date Draft Issued: | 2015-@@-@@ |
| Name | rights |
| Label | Rights |
| URI: | dct:rights |
| Definition: | Information about rights held in and over the resource. |
| Description: | Typically, rights information includes a statement about various property rights associated with the resource, including intellectual property rights. |
| Type of Term: | rdfs:Property |
| Domain Includes: |
frbrer:C1001 frbrer:C1002 frbrer:C1003 |
| Range: | dct:RightsStatement |
| Date Draft Issued: | 2015-@@-@@ |
| Name | sizeNote |
| Label | Size Note |
| URI: | nkos:sizeNote |
| Definition: | Number of concepts, terms, or other semantic units included in a KOS. |
| Type of Term: | rdfs:Property |
| Domain Includes: | { Size of what? } @@@ |
| Range: | { Is this intended to be a literal? } rdfs:Literal |
| Date Draft Issued: | 2015-@@-@@ |
| Name | sample |
| Label | Sample |
| URI: | adms:sample |
| Definition: | Links to a sample of an Asset (which is itself an Asset). |
| Type of Term: | rdfs:Property |
| Domain Includes: |
adms:Asset frbrer:C1002 frbrer:C1003 |
| Range Includes: |
adms:Asset frbrer:C1002 frbrer:C1003 |
| Usage Note: | A link to a fragment of the resource. |
| Date Draft Issued: | 2015-@@-@@ |
Modeling Question: Per the comment under to domain model section, a serviceOffered has a subject of what?. A second complexity: How does a KOS offer services. Services require some agency, don't they?
Plurals Question: The property is singular ("service") while the label and definition are plural. Not clear whether we have a property intended to identify one service (and perhaps be repeatable),or a literal block of text that identifies all services.
| Name | serviceOffered |
| Label | Services Offered |
| URI: | nkos:serviceOffered |
| Definition: | Services provided to users for the described resources. |
| Type of Term: | rdfs:Property |
| Domain Includes: | { ??? } |
| Range: | { Is this intended to be a literal? } rdfs:Literal |
| Usage Note: | Example: download, extract, query, annotation. |
| Date Draft Issued: | 2015-@@-@@ |
| Name | subject |
| Label | Subject |
| URI: | dct:subject |
| Definition: | The topic of the resource. |
| Description: | Typically, the subject will be represented using keywords, key phrases, or classification codes. Recommended best practice is to use a controlled vocabulary. |
| Type of Term: | rdfs:Property |
| Domain: | frbrer:C1001 |
| Range: | frsad:Thema |
| Usage Note: | Use when the value is a resource |
| Date Draft Issued: | 2015-@@-@@ |
| Name | subject |
| Label | Subject |
| URI: | dc:subject |
| Definition: | The topic of the resource. |
| Description: | Typically, the subject will be represented using keywords, key phrases, or classification codes. Recommended best practice is to use a controlled vocabulary. |
| Type of Term: | rdfs:Property |
| Domain: | frbrer:C1001 |
| Range: | frsad:Thema |
| Usage Note: | Use when the value is a literal such as a tag or keyword. |
| Date Draft Issued: | 2015-@@-@@ |
| Name | title |
| Label | Title |
| URI: | dot:title |
| Definition: | A name given to the resource. |
| Type of Term: | rdfs:Property |
| Domain Includes: | { Which resources have a title? } @@@ |
| Range: | { Assuming a literal } rdfs:Literal |
| Usage Note: | Core property. |
| Date Draft Issued: | 2015-@@-@@ |
| Name | type |
| Label | Type |
| URI: | dct:type |
| Definition: | The nature or genre of the resource. |
| Description: | @@@ |
| Type of Term: | rdfs:Property |
| Domain: | { Which resources are expected to be the subject of this property? } @@@ |
| Domain Includes: | @@@ |
| Range Includes: |
rdfs:Class http://purl.org/dcx/nkosType/ |
| Usage Note: | Core element. Type of knowledge organization system or structure. Recommend use of KOS Types Vocabulary. |
| Date Draft Issued: | 2015-@@-@@ |
| Name | updateFrequency |
| Label | Frequency of Update |
| URI: | nkos:updateFrequency |
| Definition: | The period in which a KOS is typically updated. |
| Type of Term: | rdfs:Property |
| Domain: | { BUT, what is "the KOS"? The Work, Manifestation, Expression or some undefined intangible comprised of them? @@@ |
| Range Includes: |
http://dublincore.org/specifications/dublin-core/collection-description/frequency/ rdfs:Literal |
| Usage Note: | Suggest using DCMI Collection Description Frequency Vocabulary. [Frequency] |
| Date Draft Issued: | 2015-@@-@@ |
| Name | usedBy |
| Label | Used By |
| URI: | nkos:usedBy |
| Definition: | Agent using the described KOS. |
| Type of Term: | rdfs:Property |
| Domain: | { BUT, what is "the KOS"? The Work, Manifestation, Expression or some undefined intangible comprised of them? } @@@ |
| Range: | dct:Agent |
| Range Includes: | @@@ |
| Date Draft Issued: | 2015-@@-@@ |
9. Turtle Serialization
The following turtle serialization embodies the new properties created in the /nkos-terms/ namespace for the NKOS application profile:
@prefix adms: <http://www.w3.org/ns/adms#> . @prefix dc: <http://purl.org/dc/elements/1.1/> . @prefix dcat: <http://www.w3.org/ns/dcat#> . @prefix dct: <http://purl.org/dc/terms/> . @prefix frbrer: <http://iflastandards.info/ns/fr/frbr/frbrer/> . @prefix frsad: <http://iflastandards.info/ns/fr/frsad/> . @prefix nkos: <http://purl.org/dcx/nkosType/> . @prefix nkosType: <http://purl.org/dcx/nkos-terms/> . @prefix vann: <http://purl.org/vocab/vann/> . @prefix wdrs: <http://www.w3.org/2007/05/powder-s#> . @prefix xml: <http://www.w3.org/XML/1998/namespace> . @prefix xsd: <http://www.w3.org/2001/XMLSchema#> . @prefix rdf: <http://www.w3.org/1999/02/22-rdf-syntax-ns#> . @prefix rdfs: <http://www.w3.org/2000/01/rdf-schema#> . #========================= # NKOS SCHEMA DESCRIPTION #========================= #========================= # NKOS PROPERTIES #=========================
10. Application Profile Development History
@@@